Controller action is not working with 404 error #11364
-
Beta Was this translation helpful? Give feedback.
Replies: 8 comments 16 replies
-
|
Have you added the OrchardCore.Contrib.Html module to your Mysite.Web project as a reference? |
Beta Was this translation helpful? Give feedback.
-
|
Can you change the route name and have a try? |
Beta Was this translation helpful? Give feedback.
-
|
The Manifest.cs file has an error like @kudryavtsevda is mentioning. You should name your Module the same as your assembly name. So in that case OrchardCoreContrib.Html |
Beta Was this translation helpful? Give feedback.
-
|
Yes, if a module has only one feature it is not required to use the Feature attribute, this only one main feature is created automatically with the module Id, but it's okay to still use the Feature attribute so that it is easier to add other Features afterwards, but then, yes it is strongly recommended that the first Feature (or only one) matches the module Id. Anyway, here at least the route area should match the related feature Id. |
Beta Was this translation helpful? Give feedback.
-
|
Seems it's my bad to change the features IDs serveral days ago, I remember that change done when I planned to add extra feature but I didn't @kudryavtsevda I will publish a patch release soon, also you can check that the Id has been changed serveral days ;) Thanks again |
Beta Was this translation helpful? Give feedback.
-
|
Wait a minute @kudryavtsevda seems I didn't publish the package yet, it's WIP PR OrchardCoreContrib/OrchardCoreContrib.Modules#36, but again I need to fix the OCC.Users modules, don't blame me because it's WIP ;) |
Beta Was this translation helpful? Give feedback.
-
|
@jtkech could you please check my comment here, I just checked the source, everything seems to work fine |
Beta Was this translation helpful? Give feedback.
-
|
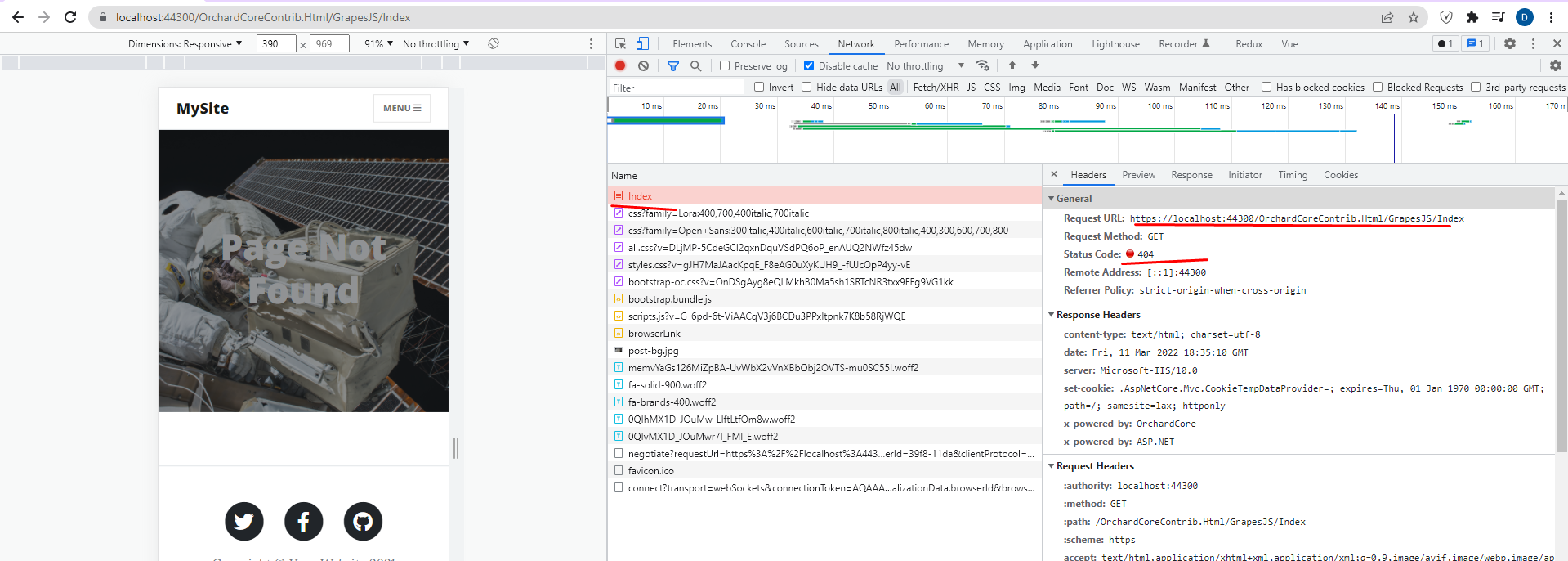
Does the orchard sovereign archive still exist? Where can I view it? On github? What is the link? I get a 404 error every link. |
Beta Was this translation helpful? Give feedback.







The Manifest.cs file has an error like @kudryavtsevda is mentioning. You should name your Module the same as your assembly name. So in that case OrchardCoreContrib.Html