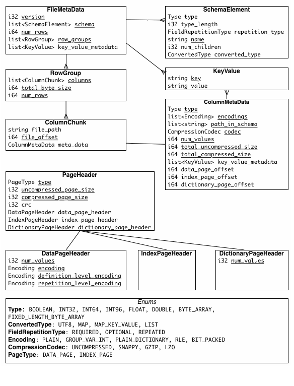
Entity relationship diagrams for specs like apache parquet #1035
rufuspollock
started this conversation in
Ideas
Replies: 0 comments
Sign up for free
to join this conversation on GitHub.
Already have an account?
Sign in to comment
Uh oh!
There was an error while loading. Please reload this page.
-
Beta Was this translation helpful? Give feedback.
All reactions