Здесь описаны типичные примеры использования mvi, на основе которых можно будет лучше понять ответственности сущностей, и поток данных.
В: Допустим, нам нужно загрузить данные по нажатию на кнопку refresh_btn. Какие сущности будут задействованы, и как будет выглядеть стек вызовов?
О: Из View (Activity/Fragment) эмитится в EventHub событие RefreshClicked:
refresh_btn.setOnClickListener { hub.emit(RefreshClicked) } //стандартная запись
refresh_btn.clicks().emit(RefreshClicked) //упрощенная запись с экстеншнами
После того, как оно попало в EventHub, на него могут среагировать Reactor и Middleware.
Reactor в функции react может сразу дать понять view, чтобы она показала данные, и таким образом сменить ее стейт:
when (event) {
is RetryClicked -> stateHolder.isLoading.accept(true)
}
Middleware же в этом случае отвечает за загрузку данных, и в функции transform трансформирует событие RetryClicked в Observable, а затем в Observable, где
Data- данные, которые приходят из сетиDataLoaded- событие успешной загрузки данных
Метод трансформации в Middleware будет выглядеть так:
transform(eventStream: Observable<...>): Observable<...> {
return eventStream
.ofType<RetryClicked>() //реагируем только на нужное нам событие
.flatMap { loadData().io() } //Загружаем данные в фоновом потоке
.map(::DataLoaded) //Маппим данные в событие
}
Когда данные загружены, и маппинг произведен, middleware направляет событие DataLoaded в EventHub, где на него может прореагировать Reactor:
when (event) {
is RetryClicked -> stateHolder.isLoading.accept(true)
is DataLoaded -> {
stateHolder.isLoading.accept(false)
stateHolder.data.accept(event.data)
}
}
StateHolder же, в свою очередь, служит только оповещения View о смене своего состояния.
При каждом вызове метода State.accept(...) View будет перерисовывать подписанные на этот State части.
Сами поля в StateHolder выглядят так:
class StateHolder {
val data = State<Data>()
val isLoading = State<Boolean>(false)
}
Подписка на State обычно располагается в onCreate, рядом с установкой лиснеров. Конфигурация View для отображения данных в нашем кейсе будет выглядеть так:
sh.data.bindTo { newData -> setItems(newData) }
sh.isLoading.bindTo { isLoading -> loader_view.isVisible = isLoading }
refresh_btn.setOnClickListener { hub.emit(RefreshClicked) }
Схематично, упрощенный стек вызовов при загрузке данных от нажатия на кнопку, до отображения данных, будет выглядеть так:
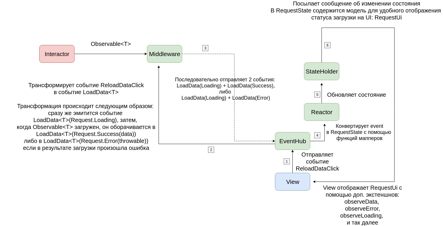
В данном кейсе мы не рассматривали случай с обработкой ошибок, RequestState и продвинутым DSL. На реалньных проектах используются именно они, поэтому полезно будет с ними ознакомиться:
Обычно, асинхронную загрузку данных (например, из сети) мы мапим в событие RequestEvent и отображаем это событие с помощью RequestState.
Синтаксис будет следующим: View остается практически без изменений, она так же эмитит событие RetryClicked в EventHub.
А вот Middleware затрагивают серьезные изменения: Во-первых, там больше не нужно добавлять явную фильтрацию к observable, так как за это отвечает DSL-синтаксис:
transform(eventStream: Observable<...>): Observable<...> = transformations(eventStream) {
addAll(
RetryClicked::class eventMapTo { loadData().io().asRequestEvent(LoadData()) }
)
}
Во-вторых, мы задействуем экстеншн asRequestEvent, который делает следующее:
-
Сразу же пушит в чейн событие LoadData со статусом Loading, т.е. уведомляет EventHub о том, что загрузка началась
-
Маппит успешную загрузку данных в событие LoadData со статусом Success, т.е. уведомляет EventHub, что данные получены.
-
Проглатывает ошибку и маппит ее в событие LoadData со статусом Error, т.е. уведомляет EventHub о том, что при загрузке возникла ошибка.
Далее, изменения происходят и в Reactor: там вместо того, чтобы явно реагировать на событие RetryClicked, мы будем реагировать только на событие LoadData:
when (event) {
is LoadData -> stateHolder.data.modify {
val hasData = data?.isNotEmpty() ?: false
copy(
data = mapDataList(event.type, data, hasData), //маппинг данных в ui-сущность
load = mapLoading(event.type, hasData, event.isSwr), //маппинг загрузки данных в ui-сущность
error = mapError(event.type, hasData) //маппинг ошибки
)
}
Синтаксис выглядит слека перегруженным, однако это необходимо понимать, что именно здесь происходит маппинг сущности с сервисного слоя в слой представления (тип загрузки, свайп рефреш, отображать или нет ошибку, и так далее). Эту запись можно упростить, и использовать модификацию по-умолчанию:
when(event) {
is LoadData -> stateHolder.data.modifyDefault(event) //делает то же самое, только быстрее.
}
Что касается, StateHolder - он хранит только одно состояние, RequestState с данными.
class StateHolder {
val data = RequestState<Data>()
}
View, соответственно, будет подписываться на data, и отображать данные:
sh.data.observeData().bindTo { newData -> setItems(newData) }
sh.data.observeHasLoading().bindTo { isLoading -> loader_view.isVisible = isLoading }
sh.data.observeHasError().bindTo { hasError -> error_container.isVisible = hasError }
refresh_btn.setOnClickListener { hub.emit(RefreshClicked) }
Схематично, загрузка с помощью RequestState выглядит так:
В: Нам нужно открыть экран по нажатию на кнопку во View.
О: Из View (Activity/Fragment) эмитится в EventHub событие OpenMainClicked. Это происходит следующим образом:
refresh_btn.setOnClickListener { hub.emit(RefreshClicked) } //стандартная запись
После того, как оно попало в EventHub, и на него могут среагировать Reactor и Middleware.
Middleware в функции transform маппит событие OpenMainClicked в стандартное событие Navigation, вызывает у него метод open.
Дальше происходит декомпозиция события Navigation, о которой можно почитать в документе по композиции.
transform(eventStream: Observable<...>): Observable<...> = transformations(eventStream) {
addAll(
Navigation::class decomposeTo navigationMiddleware
OpenMainClicked::class mapTo { Navigation().open(MainActivityRoute()) }
)
}
Reactor и StateHolder в этом процессе не участвуют.
В: Какие событие необходимо добавлять в класс событий экрана?
O: При создании экрана, кроме создания самого sealed-класса событий экрана, необходимо сразу добавлять в него 2 события: Lifecycle и Navigation:
-
Lifecycle нужен для того, чтобы EventHub мог автоматически оповещать Middleware и Reactor о сменах ЖЦ View.
-
Navigation нужен для реализации композиции событий навигации. Более подробно можно почитать здесь: navigation, composition
Результирующий класс в итоге выглядит следующим образом:
sealed class MainEvent: Event {
data class Lifecycle(override var stage: LifecycleStage) : LifecycleEvent, MainEvent()
data class Navigation(override var events: List<NavigationEvent> = listOf()) : NavigationComposition, MainEvent()
}

