A python implementation and extension of SynDNA ("a Synthetic DNA Spike-in Method for Absolute Quantification of Shotgun Metagenomic Sequencing", Zaramela et al., mSystems 2022)
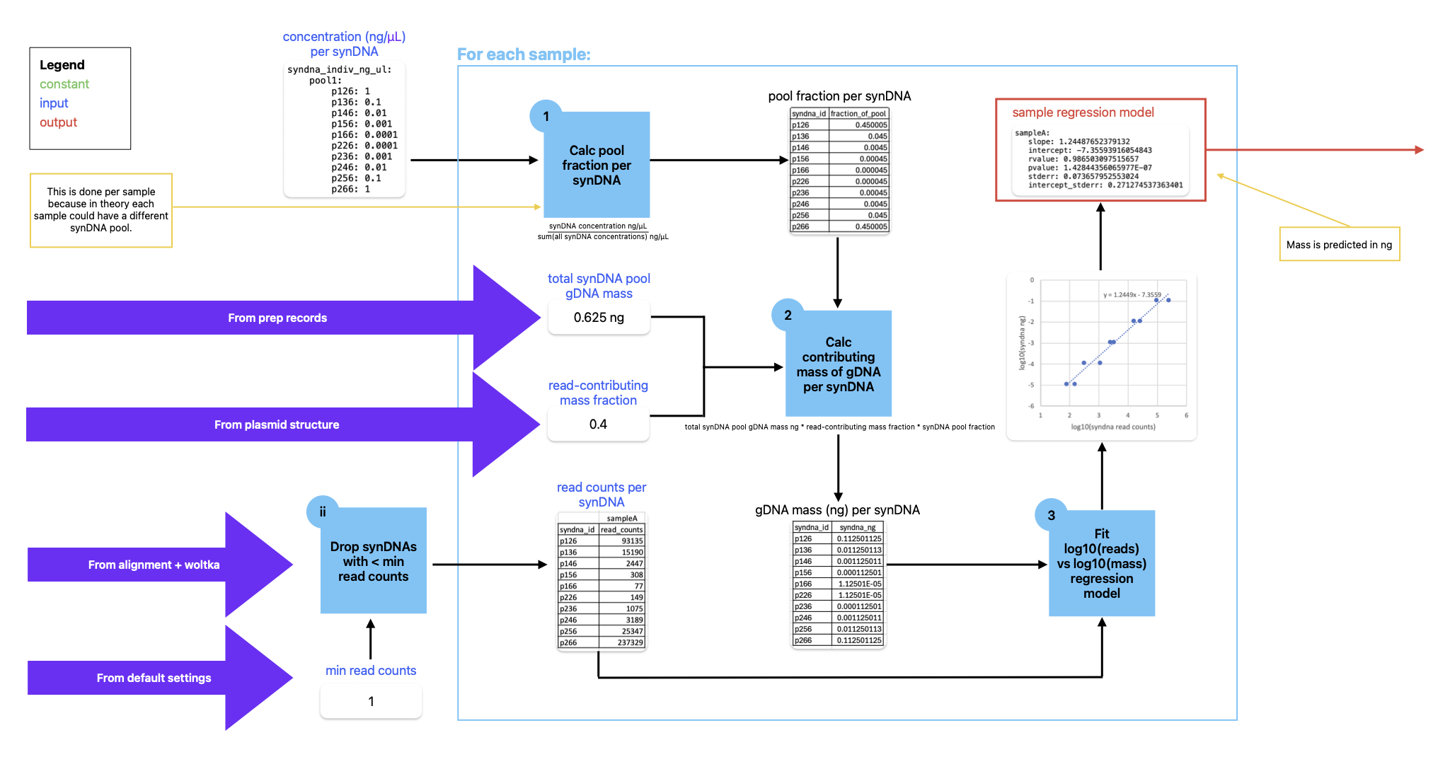
The package provides an API for generating absolute cell count estimates from metagenomic shotgun sequencing data that includes synthetic DNA (synDNA) spike-ins by implementing and extending the technique of Zaramela et al. The calculation is performed in two parts: first, the known spiked-in mass of pooled synDNAs and the known concentrations of each synDNA within the pool are used to calculate the mass of each synDNA sequenced from a given sample. These mass values are paired with the sequenced counts of each synDNA in the sample, and a regression model is fitted to predict mass from counts within that sample as shown in the figure below.
The counts for each microbial genome in the sample are then translated into masses via the regression model, and the masses are converted to genome counts using genome lengths and Avogadro's number (see Zaramela et al equation 2). Assuming approximately one genome per cell, the calculated genome counts are treated as approximate cell counts. pySynDNA extends this approach further by using the known starting mass of each sample to calculate the approximate cell counts per gram of each microbe in the input sample material (before gDNA extraction). These calculations are outlined in the figure below.
To install this package, first clone the repository from GitHub:
git clone https://github.com/biocore/pysyndna.git
Change directory into the new pysyndna folder and create a
Python3 Conda environment in which to run the software:
conda env create -n pysyndna -f environment.yml
Activate the Conda environment and install the package:
conda activate pysyndna
pip install -e .
First, calculate linear regression models per sample by calling the
fit_linear_regression_models function in the pysyndna module
(or, for qiita-based usage, the fit_linear_regression_models_for_qiita
function).
Second, apply these models to counts of microbial genomes in the
samples by calling the calc_ogu_cell_counts_biom function in the
pysyndna module, specifying whether to return the cell counts
per gram of gDNA or the cell counts per gram of un-extracted sample material
(the latter is usually the more relevant metric). For qiita-based usage,
call the calc_ogu_cell_counts_per_g_of_sample_for_qiita function (which
always returns the cell counts per gram of un-extracted sample material.)
The documentation for these functions offer details on the specifics of their parameters, and the unit tests provide functional examples of inputs and outputs.

