-
-
Notifications
You must be signed in to change notification settings - Fork 85
Article : structuration des Règlements d’Urbanisme ou comment donner une seconde vie numérique aux PLU #1384
New issue
Have a question about this project? Sign up for a free GitHub account to open an issue and contact its maintainers and the community.
By clicking “Sign up for GitHub”, you agree to our terms of service and privacy statement. We’ll occasionally send you account related emails.
Already on GitHub? Sign in to your account
Merged
Merged
Changes from 15 commits
Commits
Show all changes
45 commits
Select commit
Hold shift + click to select a range
126316f
Create 2025-11-04_cnig-sru.md
AntoineMoriceau 71368fe
Merge branch 'geotribu:master' into master
AntoineMoriceau ffe4ab8
Update 2025-11-04_cnig-sru.md
AntoineMoriceau 8c61fc9
Update 2025-11-04_cnig-sru.md
AntoineMoriceau fd77356
Update 2025-11-04_cnig-sru.md
AntoineMoriceau f871ae6
Update 2025-11-04_cnig-sru.md
AntoineMoriceau 268e815
Update 2025-11-04_cnig-sru.md
AntoineMoriceau d45e58b
Update 2025-11-04_cnig-sru.md
AntoineMoriceau 381d0db
Create antoine-moriceau.md
AntoineMoriceau a4ca586
Update antoine-moriceau.md
AntoineMoriceau 2c9b332
Rename 2025-11-04_cnig-sru.md to 2025-12-08_cnig-sru.md
AntoineMoriceau 469ea3f
Update 2025-12-08_cnig-sru.md
AntoineMoriceau 1cad753
[pre-commit.ci] Corrections automatiques appliquées par les git hooks.
pre-commit-ci[bot] 9ef8462
Merge branch 'master' into master
AntoineMoriceau 2a29421
Update 2025-12-08_cnig-sru.md
AntoineMoriceau 659bb8c
Apply suggestions from code review
Guts f4bb3f8
[pre-commit.ci] Corrections automatiques appliquées par les git hooks.
pre-commit-ci[bot] 0d168c5
Update 2025-12-08_cnig-sru.md
AntoineMoriceau 4c1381b
[pre-commit.ci] Corrections automatiques appliquées par les git hooks.
pre-commit-ci[bot] 8db5898
Merge branch 'geotribu:master' into master
AntoineMoriceau 4216951
Rename 2025-12-08_cnig-sru.md to 2026-01-20_cnig-sru.md
AntoineMoriceau 49e70da
Update antoine-moriceau.md
AntoineMoriceau d74a9d3
Merge branch 'master' into master
Guts 0647093
déplacement dossier 2026
AntoineMoriceau 6bcfd95
Merge branch 'master' into master
AntoineMoriceau 2e469b5
Update 2026-01-20_cnig-sru.md
AntoineMoriceau bb2e63c
Update antoine-moriceau.md
AntoineMoriceau 19b0982
update(sru): URL de l'image d'illustration
Guts 7c7da81
update(author): corrige les liens rezosocio d' @AntoineMoriceau
Guts 3c677b5
disclaimer
AntoineMoriceau f5eabfb
[pre-commit.ci] Corrections automatiques appliquées par les git hooks.
pre-commit-ci[bot] dd85c26
Update content/articles/2026/2026-01-20_cnig-sru.md
AntoineMoriceau 48d61aa
Rename 2026-01-20_cnig-sru.md to 2026-01-20_CNIG-SG6-Structuration-de…
AntoineMoriceau ff1a132
Update 2026-01-20_CNIG-SG6-Structuration-des-reglements-d-urbanisme.md
AntoineMoriceau 5d48ef8
Update content/articles/2026/2026-01-20_CNIG-SG6-Structuration-des-re…
AntoineMoriceau d819183
Update content/articles/2026/2026-01-20_CNIG-SG6-Structuration-des-re…
AntoineMoriceau 03b4ea8
Update content/articles/2026/2026-01-20_CNIG-SG6-Structuration-des-re…
AntoineMoriceau a9b1822
Merge branch 'master' into master
AntoineMoriceau 8a53c98
relecture lbartoletti
AntoineMoriceau 2c7fcff
[pre-commit.ci] Corrections automatiques appliquées par les git hooks.
pre-commit-ci[bot] 50c54fa
notes de bas de page
AntoineMoriceau 4bebbf9
[pre-commit.ci] Corrections automatiques appliquées par les git hooks.
pre-commit-ci[bot] ca2af4c
Apply suggestion from @Guts
Guts 4bd01e2
[pre-commit.ci] Corrections automatiques appliquées par les git hooks.
pre-commit-ci[bot] 9d7501f
Merge branch 'master' into master
Guts File filter
Filter by extension
Conversations
Failed to load comments.
Loading
Jump to
Jump to file
Failed to load files.
Loading
Diff view
Diff view
There are no files selected for viewing
This file contains hidden or bidirectional Unicode text that may be interpreted or compiled differently than what appears below. To review, open the file in an editor that reveals hidden Unicode characters.
Learn more about bidirectional Unicode characters
| Original file line number | Diff line number | Diff line change |
|---|---|---|
| @@ -0,0 +1,147 @@ | ||
| --- | ||
| title: "La Structuration des Règlements d’Urbanisme" | ||
| subtitle: ou comment donner une seconde vie numérique aux PLU | ||
| authors: | ||
| - Antoine MORICEAU | ||
| categories: | ||
| - article | ||
| comments: true | ||
| date: 2025-12-08 | ||
| description: "La structuration des règlements écrit d'urbanisme, un projet du CNIG qui va changer la donne pour l'écosystème de l'urbanimse numérique" | ||
| icon: ":material-file-document-arrow-right-outline:" | ||
Guts marked this conversation as resolved.
Outdated
Show resolved
Hide resolved
|
||
| image: https://recherche.sogefi-web.com/geotribu/SRU5_poc.png | ||
| license: default | ||
| robots: index, follow | ||
| tags: | ||
| - règlement écrit | ||
| - urbanisme | ||
| - SRU | ||
| - CNIG | ||
| - PLU | ||
| - modélisation | ||
| - jeu d'acteurs urbanisme | ||
AntoineMoriceau marked this conversation as resolved.
Outdated
Show resolved
Hide resolved
|
||
| --- | ||
|
|
||
| # La Structuration des Règlements d’Urbanisme | ||
|
|
||
| ## ou comment donner une seconde vie numérique aux PLU | ||
|
|
||
| :calendar: Date de publication initiale : {{ page.meta.date | date_localized }} | ||
|
|
||
| ## Introduction | ||
|
|
||
| Retour sur l'atelier des GéoDataDays 2025 consacré à la Structuration du Règlement d'Urbanisme (SRU). | ||
Guts marked this conversation as resolved.
Outdated
Show resolved
Hide resolved
|
||
|
|
||
| Si vous avez déjà eu l'occasion de plonger dans un règlement de Plan Local d'Urbanisme pour savoir si vous pouviez construire votre abri de jardin ou agrandir votre terrasse, vous savez que c'est souvent une expérience... disons... enrichissante. Entre les articles qui renvoient à d'autres articles, les prescriptions qui se contredisent selon les zones, et les PDF de 200 pages où chercher l'information relève de la chasse au trésor, on peut légitimement se demander s'il n'y aurait pas moyen de faire mieux. Spoiler : oui, et ça s'appelle la SRU. | ||
|
|
||
| Lors des GéoDataDays 2025 à Marseille, nous avons animé un atelier pour présenter ce projet qui transforme progressivement l'écosystème de l'urbanisme numérique en France. Nicolas Kulpinski, géomaticien urbanisme de la Métropole Aix Marseille Provence, s’est joint à la démarche pour co animer cet atelier. Retour sur cette initiative portée par le [sous-groupe 6 du CNIG DDU](https://cnig.gouv.fr/structuration-des-reglements-d-urbanisme-a25890.html), qui mérite qu'on s'y attarde car elle pourrait bien changer la donne pour tous les acteurs du territoire. | ||
|
|
||
| [Commenter cet article :fontawesome-solid-comments:](#__comments "Aller aux commentaires"){: .md-button } | ||
| {: align=middle } | ||
|
|
||
| ## Du PDF à la base de données : un saut quantique pour l'urbanisme | ||
|
|
||
| Aujourd'hui, quand on parle de Dématérialisation des Documents d’Urbanisme (DDU), on parle essentiellement du standard CNIG PLU/CC qui régit la structure et le format des pièces composants les Plans Locaux d’Urbanisme et Cartes Communales. Ce standard précise notamment les attendus pour les éléments graphiques (zonage, prescriptions surfaciques et informations) dans des formats SIG exploitables. C'est déjà une belle avancée qui permet de visualiser et d'analyser les règles spatiales. Mais le règlement écrit, lui, reste confiné au format PDF. Certes, c'est mieux que le papier, mais on est loin d'une vraie exploitation informatique. | ||
|
|
||
| {: .img-center loading=lazy} | ||
|
|
||
| Le projet SRU (Structuration du Règlement d'Urbanisme), porté par le sous-groupe 6 du CNIG depuis 2018, s'attaque précisément à cette problématique. L'objectif ? Transformer le règlement écrit en base de données structurée et exploitable. Concrètement, il s'agit de passer d'un document textuel linéaire à une modélisation fine des règles d'urbanisme, avec leurs paramètres, leurs conditions d'application, et leurs relations. | ||
| Le projet arrive aujourd'hui à une étape charnière avec une volonté claire d'aboutir fin 2025 à une première version du standard qui sera ouverte aux commentaires de l’écosystème. | ||
|
|
||
| ## Des cas d’usage opérationnels pressentis | ||
|
|
||
| Les cas d'usage du SRU font saliver n'importe quel géomaticien territorial ou acteur de l'aménagement : | ||
|
|
||
| - Pour le grand public, imaginez pouvoir cliquer sur votre parcelle et obtenir instantanément toutes les règles qui s'y appliquent, sans avoir à déchiffrer un PDF de 150 pages. Mieux encore, des chatbots capables de répondre à vos questions en langage naturel. | ||
| - Pour les instructeurs ADS, c'est une révolution potentielle. Fini le jonglage entre le PDF du règlement, le SIG pour vérifier la zone, et les calculs manuels. Tout pourrait être automatisé ou semi-automatisé, avec des données enrichies directement à la parcelle. | ||
| - Pour les urbanistes et collectivités, c'est l'opportunité d'analyser finement leurs règlements : quelles zones permettent le plus de densification ? Comment évoluent les règles entre deux révisions ? Des questions stratégiques qui nécessitent aujourd'hui un travail manuel fastidieux. | ||
| - Pour les acteurs de l'aménagement et de la promotion immobilière, pouvoir modéliser automatiquement l'enveloppe constructible sur une parcelle change complètement la donne. Le calcul du potentiel théorique constructible pourrait s'appuyer sur des données standardisées et partagées. | ||
| - La sobriété foncière, objectif central de la loi Climat et Résilience, nécessite précisément ce type d'outils pour mesurer les potentiels de densification et orienter les projets d'aménagement. | ||
|
|
||
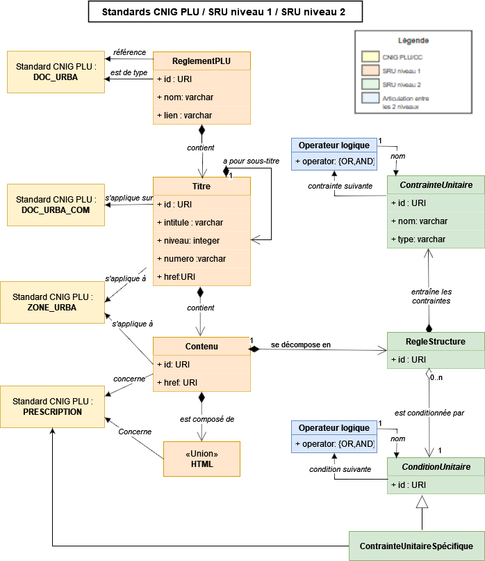
| ## Une architecture à deux niveaux | ||
|
|
||
| La SRU s'articule autour de deux niveaux complémentaires et imbriqués. | ||
|
|
||
| {: .img-center loading=lazy} | ||
|
|
||
| ### Le niveau 1 : structurer le texte | ||
|
|
||
| Le niveau 1 traduit le règlement écrit en une arborescence de titres, sous-titres, paragraphes et alinéas, avec leurs contenus textuels et images associés. On prend le PDF et on le découpe proprement en fragments identifiés et hiérarchisés. | ||
|
|
||
| [Ce standard](https://cnig.gouv.fr/IMG/pdf/250603_standard_cnig_sru_niveau1_v2023_rev2025-06.pdf) a été validé en novembre 2022 par la commission des standards du CNIG et est donc applicable. Son objectif principal est la facilitation de la lecture et de la navigation dans le document. | ||
|
|
||
| ### Le niveau 2 : modéliser les règles | ||
|
|
||
| Le niveau 2, c'est l'horizon plein de promesses dont la première version est en cours de finalisation. Ici, on entre dans le dur : implémenter les principales règles d'urbanisme avec leurs paramètres chiffrés ou listés. Emprise au sol maximale ? 40% dans la zone UD. Hauteur maximale autorisée ? 9 mètres. Recul par rapport aux limites séparatives du terrain ? 5 mètres minimum. | ||
|
|
||
| Le schéma global ci-dessus se complète de deux schémas sur le github SRU du CNIG qui illustrent [le modèle des conditions](https://github.com/cnigfr/structuration-reglement-urbanisme/blob/master/schemas/standard_niveau2/conditions27112025.png) et [celui des contraintes](https://github.com/cnigfr/structuration-reglement-urbanisme/blob/master/schemas/standard_niveau2/contraintes27112025.png). | ||
| L'objectif de ce niveau 2 est l'exploitation automatisée par un système informatique : calcul et modélisation 3D d’enveloppes constructibles théoriques, vérifications automatiques de conformité d’un projet, simulations d'impact d'une révision de PLU, … | ||
|
|
||
| {: .img-center loading=lazy} | ||
|
|
||
| Les deux niveaux sont fortement complémentaires : le niveau 1 est le passage obligé vers le niveau 2. Celui-ci vient traduire sous forme de paramètres mobilisables par un outil informatique le texte structuré du niveau 1. | ||
|
|
||
| ## L'écosystème des acteurs | ||
|
|
||
| {: .img-center loading=lazy} | ||
|
|
||
| Un projet de cette ampleur ne se fait pas tout seul. Au cœur du projet SRU œuvre le sous-groupe 6 du GT CNIG DDU, composé de représentants des collectivités, de l'État (DHUP, IGN, Cerema), de bureaux d'études, d'éditeurs de logiciels et d'experts techniques. C'est ce collectif qui a construit la démarche depuis 2018, arbitré les choix de modélisation, et produit les spécifications techniques sous le pilotage de la DGALN du ministère de la transition écologique. | ||
| Sans ce travail collaboratif et cette gouvernance partagée, la SRU n'aurait jamais atteint son niveau de maturité actuel. Les membres du SG6 ont su dépasser les intérêts particuliers pour construire un standard véritablement utile et applicable. | ||
|
|
||
| Dans la chaîne de valeur qui se dessine, chaque acteur joue son rôle : | ||
|
|
||
| - Les collectivités restent maîtres d'ouvrage de leurs PLU. Leur adhésion au projet SRU sera déterminante pour son déploiement à grande échelle. | ||
| - Les bureaux d'études en urbanisme rédigent les règlements de PLU pour le compte des collectivités. Ils pourront progressivement intégrer la SRU dans leurs processus de production. | ||
| - Le Géoportail de l'Urbanisme (GPU) a vocation à devenir le lieu de dépôt des règlements écrits structurés, en complément des règlements graphiques qu'il héberge déjà. | ||
| - Les éditeurs de logiciels ont un double rôle stratégique. En amont, développer des outils de traduction pour transformer les règlements PDF existants en SRU. En aval, intégrer la SRU dans leurs solutions SIG, ADS, ou grand public pour valoriser cette donnée structurée. | ||
|
|
||
| ## POC SOGEFI : démonstration par l'exemple | ||
|
|
||
| Chez SOGEFI, nous avons développé un démonstrateur accessible en ligne sur [cnig-sru.sogefi.io](https://cnig-sru.sogefi.io/). À date, deux documents d'urbanisme y sont disponibles : Pechbonnieu (31) et Preignan (32). | ||
|
|
||
| {: .img-center loading=lazy} | ||
|
|
||
| Le principe est simple mais redoutablement efficace : vous cliquez sur une parcelle, et vous obtenez uniquement et exhaustivement les éléments de règlement applicables sur ce terrain. Plus besoin de naviguer dans un PDF en cherchant la bonne zone puis les bons articles. Tout est filtré et contextualisé. | ||
|
|
||
| Une fonction de recherche par mots-clés permet également de filtrer les paragraphes contenant un terme spécifique. Vous cherchez tout ce qui concerne les "clôtures" ou les "piscines" ? Un coup de recherche et l’interface vous retourne les articles concernés. | ||
| Cette preuve de concept (POC) démontre concrètement l'intérêt de la SRU et préfigure quelques usages qui pourront se développer une fois le standard largement adopté. Les retours des premiers utilisateurs test sont d'ailleurs très encourageants. | ||
|
|
||
| ## Les défis à relever | ||
|
|
||
| ### Une modélisation limitée | ||
|
|
||
| Premier constat lucide : si le niveau 1 de la SRU est parfaitement exhaustif par construction, un règlement écrit ne sera jamais modélisable à 100% dans le niveau 2. Il y aura toujours des formulations ambiguës, des exceptions, des cas particuliers qui résistent à la modélisation informatique. | ||
| La perspective ultime n'est donc pas la l'exhaustivité absolue de la modélisation de la règle, mais une montée en charge progressive et itérative du niveau 2 sur les règles principales. Le standard SRU de niveau 2 s'enrichira donc progressivement des cas rencontrés suite à l'analyse menée au fur et à mesure par le sous-groupe 6 . | ||
|
|
||
| ### Une dialectique commune | ||
|
|
||
| La dialectique entre l'urbaniste et le géomaticien est au cœur du sujet. Ces deux métiers ont des logiques différentes. La SRU est précisément une piste pour opérer une synthèse entre ces approches et favoriser un dialogue constructif. | ||
|
|
||
| L'écosystème a déjà relevé ce défi sur la Dématérialisation des Documents d'Urbanisme (DDU). Les outils et processus techniques et réglementaires ont mis près de 10 ans à se stabiliser et s’industrialiser (et encore des affinages constants continuent d’être mis en œuvre). Le chemin sera probablement similaire pour la SRU : progressif, itératif, avec des ajustements en cours de route mais un horizon clair. | ||
|
|
||
| ### La production des règlements | ||
|
|
||
| Même s'il ne s'agit pas de l'objectif de cette démarche de standardisation, il y a à terme l'éventualité d'orienter les pratiques des bureaux d’études et collectivités producteurs de la règle pour faciliter la mise en œuvre du standard. Pourquoi ne pas penser "SRU-compatible" dès la rédaction ? Cela impliquera évidemment pour les acteurs une acculturation, une vision claire de la valeur ajoutée, et du temps de maturation collective. | ||
|
|
||
| ## Perspectives : une dynamique à construire collectivement | ||
|
|
||
| Le sous-groupe 6 du CNIG définit actuellement sa feuille de route pour les deux prochaines années, sous le pilotage de la DGALN. Les axes principaux : finalisation du niveau 2, mobilisation de l'écosystème informatique pour développer un outil de traduction, mise en œuvre progressive du standard sur les futurs PLU, et multiplication des projets pilotes. | ||
|
|
||
| La question stratégique reste entière : comment provoquer une dynamique d'adoption comparable à celle de la DDU ? Cela passera par une combinaison de contraintes réglementaires, de développement technique d’outils de traduction performants, et surtout, de démonstrations convaincantes de la valeur ajoutée. | ||
|
|
||
| Les premières preuves de concept montrent non seulement que c'est possible mais aussi que c’est utile ! Plusieurs acteurs publics et privés explorent actuellement les possibilités offertes par la SRU, chacun avec ses propres cas d'usage et contraintes métier. Les mois à venir seront déterminants pour transformer ces expérimentations en déploiement opérationnel à plus grande échelle. | ||
|
|
||
| ## En conclusion | ||
|
|
||
| Le projet SRU répond à des besoins réels : simplifier l'accès au droit pour les citoyens, optimiser l'instruction des autorisations d'urbanisme, outiller la sobriété foncière, et moderniser la fabrique de la ville. | ||
|
|
||
| Le travail du sous-groupe 6 du CNIG DDU a permis d'atteindre un niveau de maturité où le standard devient applicable. Les premiers retours d'expérience sont encourageants et démontrent la faisabilité technique et l'intérêt opérationnel. | ||
| Il reste maintenant à confirmer les expérimentations, développer l'écosystème logiciel et embarquer l'ensemble des acteurs pour faire de la SRU une réalité quotidienne dans nos pratiques professionnelles. Chez SOGEFI, nous sommes convaincus du potentiel de cette démarche et nous investissons pour en faire un levier de transformation de l'urbanisme numérique. | ||
|
|
||
| La SRU n'est pas qu'une affaire de standard : c'est surtout une opportunité collective de repenser nos outils et nos pratiques pour tendre vers une gestion modernisée des règlements d’urbanisme. | ||
|
|
||
| ---- | ||
|
|
||
| <!-- geotribu:authors-block --> | ||
|
|
||
| {% include "licenses/default.md" %} | ||
This file contains hidden or bidirectional Unicode text that may be interpreted or compiled differently than what appears below. To review, open the file in an editor that reveals hidden Unicode characters.
Learn more about bidirectional Unicode characters
| Original file line number | Diff line number | Diff line change |
|---|---|---|
| @@ -0,0 +1,22 @@ | ||
| --- | ||
| title: Antoine Moriceau | ||
| categories: | ||
| - contributeur | ||
| social: | ||
| - linkedin: antoine-moriceau-ba112764 | ||
| - mail: [email protected] | ||
| --- | ||
|
|
||
| # Antoine Moriceau | ||
|
|
||
| <!-- --8<-- [start:author-sign-block] --> | ||
|
|
||
| {: .img-thumbnail-left } | ||
|
|
||
| Ingénieur génie civil de formation, j'ai très tôt découvert le merveilleux monde de la géomatique et je ne suis pas prêt de quitter! | ||
Guts marked this conversation as resolved.
Outdated
Show resolved
Hide resolved
|
||
| Je travaille au sein de [Sogefi](https://www.sogefi-sig.com/) à déployer des outils webSIG auprès des petites collectivités et donc auprès de personnes pas toujours expertes. | ||
| Car tout le monde à besoin de cartes même ceux qui ne le savent pas encore ... | ||
Guts marked this conversation as resolved.
Show resolved
Hide resolved
|
||
|
|
||
| Je m'investit beaucoup sur des thématiques autour de l'urbanisme et du foncier (au sein du CNIG notamment) et ai à coeur que les travaux menés dans ces instances soient utiles à tout les acteurs de l'écosystème. | ||
Guts marked this conversation as resolved.
Outdated
Show resolved
Hide resolved
|
||
|
|
||
| <!-- --8<-- [end:author-sign-block] --> | ||
Oops, something went wrong.
Add this suggestion to a batch that can be applied as a single commit.
This suggestion is invalid because no changes were made to the code.
Suggestions cannot be applied while the pull request is closed.
Suggestions cannot be applied while viewing a subset of changes.
Only one suggestion per line can be applied in a batch.
Add this suggestion to a batch that can be applied as a single commit.
Applying suggestions on deleted lines is not supported.
You must change the existing code in this line in order to create a valid suggestion.
Outdated suggestions cannot be applied.
This suggestion has been applied or marked resolved.
Suggestions cannot be applied from pending reviews.
Suggestions cannot be applied on multi-line comments.
Suggestions cannot be applied while the pull request is queued to merge.
Suggestion cannot be applied right now. Please check back later.
Uh oh!
There was an error while loading. Please reload this page.